Streamlines and Fixes
Project T.H.R.U.S.T. EA 0.2 » Devlog

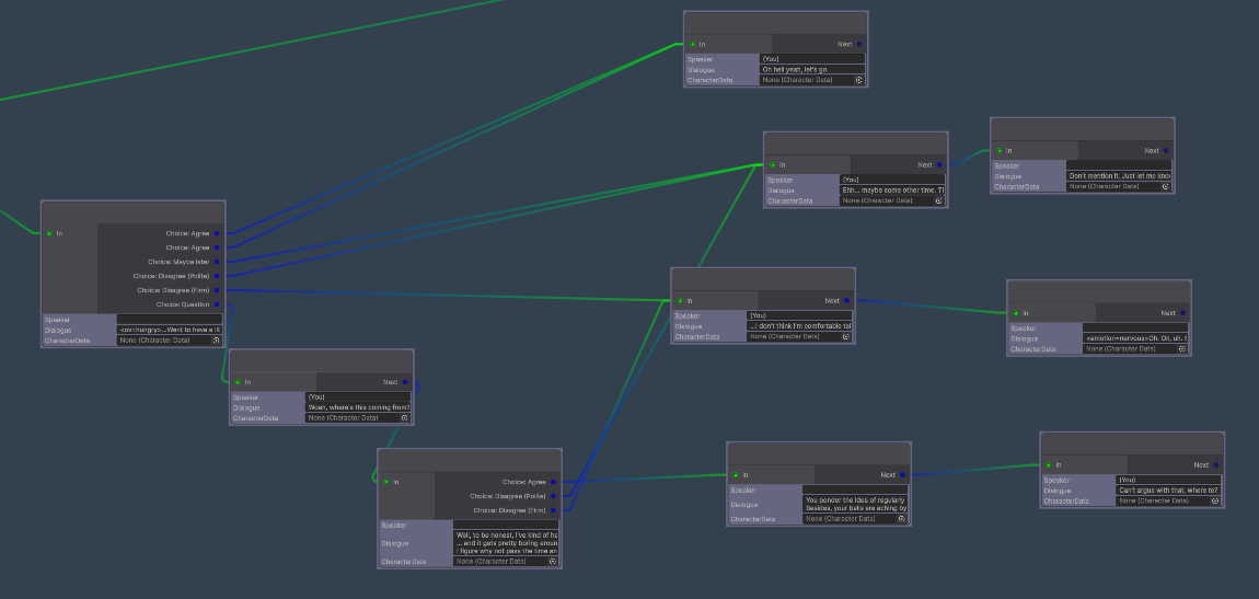
Quick post but I wanted to mention that I've been slowly but surely teasing Unity's Graph API into something really nice and usable. The above image is how it currently looks when looking at the nodes, giving me an easy way to sort nodes and connections for conversations. Having it laid out visually like this is invaluable, and the color coding helps a lot to know what kind of node it is, despite the name of the ports being fairly obvious.
I will say I'd like the connections to be thicker but it seems like it's a struggle to get that working reliably so I'm just going to leave it for now, and I'm more than happy with how it looks especially compared to how it looked before:

Just off the bat the higher contrast has been huge!
Some other things I managed to get working are a custom dictionary for the spell check, so commonly used made up words like "Resequencer" don't flag a bunch of times and have me chasing issues which don't exist. Because of that, I was able to track down a handful of typos I didn't see before, which while I can't say that means the project is typo free, it means it should be rare to come across them. And I've managed to fix a couple of bugs but nothing big enough to make an 0.3.1 patch for.
Anyways that's primarily it for now. I'm working on 0.4.0 which should be out for supporters close to the end of the month, and that will mean that 0.3.0 becomes public access. So if you want to see content for Gigi, Sammy, AND Carla (Triple threat!) make sure to become a supporter on our Patreon here: https://www.patreon.com/pinebrookgames/
Thanks for reading!
Get Project T.H.R.U.S.T. EA 0.2
Project T.H.R.U.S.T. EA 0.2
Start your new job and a journey to save the furry world!
| Status | In development |
| Author | Pinebrook Games |
| Genre | Visual Novel |
| Tags | Adult, Erotic, Furry, Romance, suspense |
More posts
- Android Release Progress (All Versions)11 days ago
- Early Access 0.4.0 Plans and Progress17 days ago
- Early Access 0.3.0 is now available for supporters!50 days ago
- Early Access Public 0.2.2 Released57 days ago

Leave a comment
Log in with itch.io to leave a comment.