Under the hood and Better builds

So I've been working more on implementing features for the full game and as I'm adding them I keep going "hey I can throw that into the prologue too let me do that". Scope creep is a terrible thing...
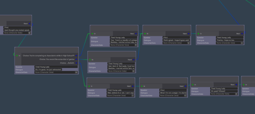
But thankfully it hasn't taken too much time from future development and I've developed a lot of tools to help me out. For example, internally I use a custom Unity Graph system to route the dialogue and set up conditions and whanot, here's what that looks like:

And a wider view:

It's pretty flexible and fits my needs but in the past week I've added a slew of features. Mass renaming nodes, changing root node on the fly, locationswaps directly on the node, etc.
But the thing I've added most recently was more controls for text like auto skip and auto play, and controls to change how fast those go.

Also, tooltips when you hover over buttons or other controls.

This will help to give context as to what stuff is before you go clicking willy nilly.
Progress is good though. I expect a tech update to be available for the prologue in short order and the first Early Access release in two weeks tops. Likely much sooner!
Anyway thanks for coming by and reading my ramblings. Bye!
Get Project T.H.R.U.S.T. Demo 0.3.1
Project T.H.R.U.S.T. Demo 0.3.1
Play the Prologue and start your journey to save the furry world!
| Status | Released |
| Author | Pinebrook Games |
| Genre | Visual Novel |
| Tags | Adult, Erotic, Furry, Romance |
More posts
- 0.3.0 and Next character Poll58 days ago
- Next Character and First Minigame86 days ago
- Early Access 0.2.1 is now available for supporters!Aug 20, 2025
- Cleanup and ConditioningAug 17, 2025
- Demo Update 0.2.0Aug 14, 2025
- Update Focus PollAug 06, 2025
- Demo released!Jul 20, 2025

Leave a comment
Log in with itch.io to leave a comment.