Cleanup and Conditioning

Behold - A tangled mess of nodes!
As I'm, filling out all the initial content for Mel (teaser for those who actually read these), I find that more and more I'm having trouble putting down nodes because of little issues. The nodes don't automatically remove the "next" node when conditionals are set, the node connections break when I refresh them, they don't refresh automatically, etc.
The biggest offender which leads to the mess you see above is pretty straightforward: Choices in nodes are static. I add them to the node and during runtime they always appear if the node has them. That's not good!
For example, if I have 3 choices and I want to show two of them dynamically, I need to create 4 entire nodes to represent that, and the node leading into it has to be configured for those four conditions.
So the workaround is the same conditional class but on the Choice itself. That let's me say "if these conditions aren't met, don't even show the choice". As a result, the 1+4 nodes in the previous config just becomes one node with 3 choices, and two of them have conditions configured. That's it!
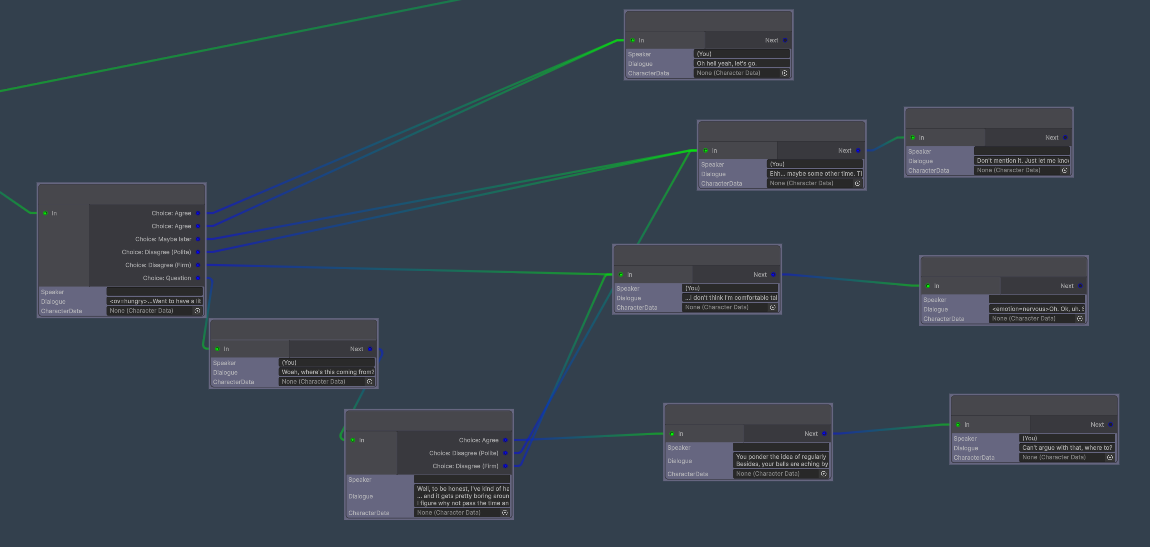
The result is a much cleaner layout:

The functional result is that it's much faster to set up and makes it easier to change later on. Anything that streamlines the process does a lot. Spending 6 hours now to save 20+ hours later is always a good trade.
For those curious, the first Early Access release is on the way and should be available in a few days. I can't wait to get it out to our supporters. If you're interested in checking it out in advance, make sure to become a supporter on Patreon!
Get Project T.H.R.U.S.T. Demo 0.3.1
Project T.H.R.U.S.T. Demo 0.3.1
Play the Prologue and start your journey to save the furry world!
| Status | Released |
| Author | Pinebrook Games |
| Genre | Visual Novel |
| Tags | Adult, Erotic, Furry, Romance |
More posts
- 0.3.0 and Next character Poll58 days ago
- Next Character and First Minigame85 days ago
- Early Access 0.2.1 is now available for supporters!99 days ago
- Demo Update 0.2.0Aug 14, 2025
- Under the hood and Better buildsAug 12, 2025
- Update Focus PollAug 06, 2025
- Demo released!Jul 20, 2025

Leave a comment
Log in with itch.io to leave a comment.